Sonder × Marriott:
Omni-Channel Integration
I led collaboration with Marriott Digital across 24 workstreams to ensure a cohesive UX.
Key results
80,000
Reservations
Migrated all active reservations across 40 cities worldwide
120,200
Units
The integration encompasses all data from the PMS systems
Sonder × Marriott:
Omni-Channel Integration
I led collaboration with Marriott Digital across 24 workstreams to ensure a cohesive UX.
Sonder × Marriott:
omni-channel integration
I led collaboration with Marriott Digital across 24 workstreams to ensure a cohesive UX.
Key results
80,000
Reservations
Migrated all active reservations across 40 cities worldwide
120,200
Units
The integration encompasses all data from the PMS systems
Key results
80,000
Reservations
Migrated all active reservations across 40 cities worldwide
120,200
Units
The integration encompasses all data from the PMS systems
PROCESS
How do we keep the guest journey cohesive across two systems?
How do we keep the guest journey cohesive across two systems?
I focused on defining the problems clearly and evaluating solutions thoroughly.
POC
Grey test for validating the concept
Created a low-fidelity grey test to align stakeholders on the proposed concept, gather early feedback, and ensure we were solving the right problem.
POC
Grey test for validating the concept
Created a low-fidelity grey test to align stakeholders on the proposed concept, gather early feedback, and ensure we were solving the right problem.
RELEASED SOLUTION
SERACH SOLUTION
SERACH SOLUTION
Double sided search availability on both Sonder.com and Marriott.com.
Double sided search availability on both Sonder.com and Marriott.com.



BOOKING SOLUTION
BOOKING SOLUTION
Integrate the parameters on the Marriott site.
Integrate the parameters on the Marriott site.



POST-BOOKING SOLUTION
POST-BOOKING SOLUTION
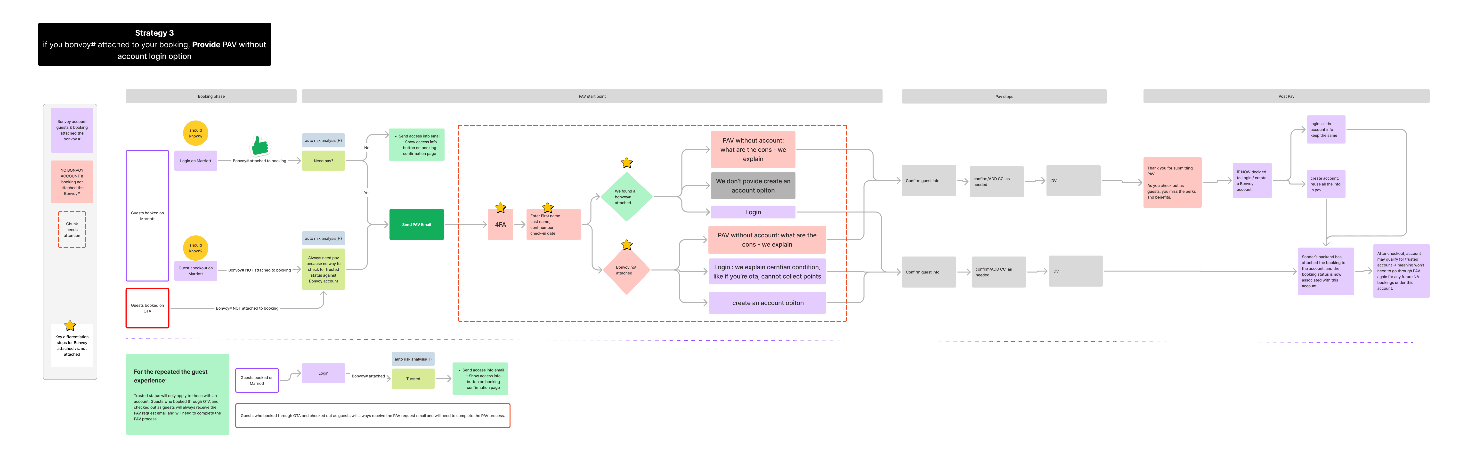
Seamlessly integrate Sonder's verification process.
Seamlessly integrate Sonder's verification process.



POST-BOOKING SOLUTION
POST-BOOKING SOLUTION
Comprehensive authentication methods across all booking channels.
Comprehensive authentication methods across all booking channels.






Next project
Next project
Next project

HOSPITALITY • SELF-SERVE • WEB & MOB
Drove online verification engagement and completion rates to 90%


AUTHENTICATION • VERIFICATION
Drove online verification engagement and completion rates to 90%


HOSPITALITY PLATFORM
HOSPITALITY PLATFORM • RISK FUNNEL
Cut $2.8M in operational costs by building up a risk review platform
Cut $2.8M in operational costs by building up a risk review platform




